A savoir lors de la conception d'un quiz "vrai-faux" !

A savoir lors de la conception d'un quiz "vrai-faux" !

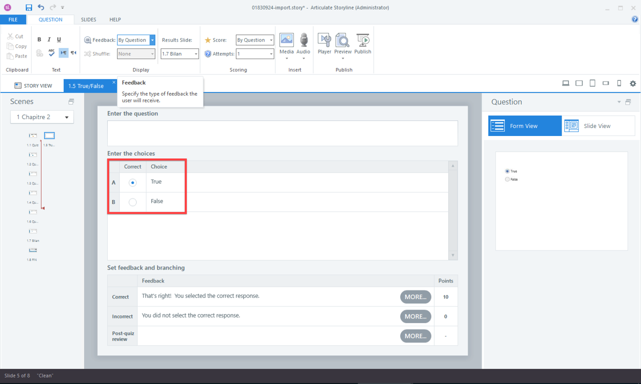
Il est important de bien paramétrer en amont le quizz afin d'avoir une remontée correct de l'information via la plate-forme LMS.

Lors de la conception d'un quiz du type "vrai-faux", il est a savoir que la réponse A remontera une réponse "True" et la réponse B remontera une réponse "False".
Même si l'apprenant répondra correctement à la question et qu'elle sera validée par la plate-forme, vous verrez dans le reporting csv un rapport où il sera noté "false" avec un quiz validé (ce qui pourra vous sembler contradictoire).




Donc pour un reporting parfait, je vous invite à faire attention à ce petit détail de paramétrage.
    • Related Articles

    • Quelle type de reporting peut-on obtenir avec les outils Articulate ?

      Vous trouverez ici un exemple de reporting possible avec les outils Articulate : Cet exemple exemple a été réalisé avec la plate-forme Rise-Up. Il existe des différences dans la capacité d'interprétation du scorm d'une plate-forme à l'autre. Nous ...
    • Le reporting ne se fait pas correctement !

      Activer le mode de débogage dans les contenus SCORM et AICC Publiez votre module pour la plateforme LMS, puis cliquez sur Ouvrir le dossier dans la fenêtre Publication effectuée. Ouvrez le dossier lms dans votre rendu publié. Ouvrez le ...
    • Quelle type de reporting ?

      Lorsque vous êtes à l'étape de la publication du module, il va vous falloir opter pour un choix concernant quel type de reporting vous souhaitez. Si vous prenez le tracking via les réponses du quiz alors vous aurez le résultat du quiz s'il est réussi ...
    • Résultats de quiz accessibles.

      Storyline 360 inclut des modèles de diapositives pour les diapositive de résultat de quiz accessibles avec de nouveaux designs respectant les directives de couleur, de contraste et de mise au point, ainsi que la possibilité de définir des couleurs de ...
    • Comment modifier la scène de démarrage ?

      Lors de votre conception, il vous sera peut-être nécessaire à un moment de changer la scène de démarrage. La scène de démarrage est la scène par laquelle le module commence. Ainsi la première diapositive de la scène de démarrage est la première ...